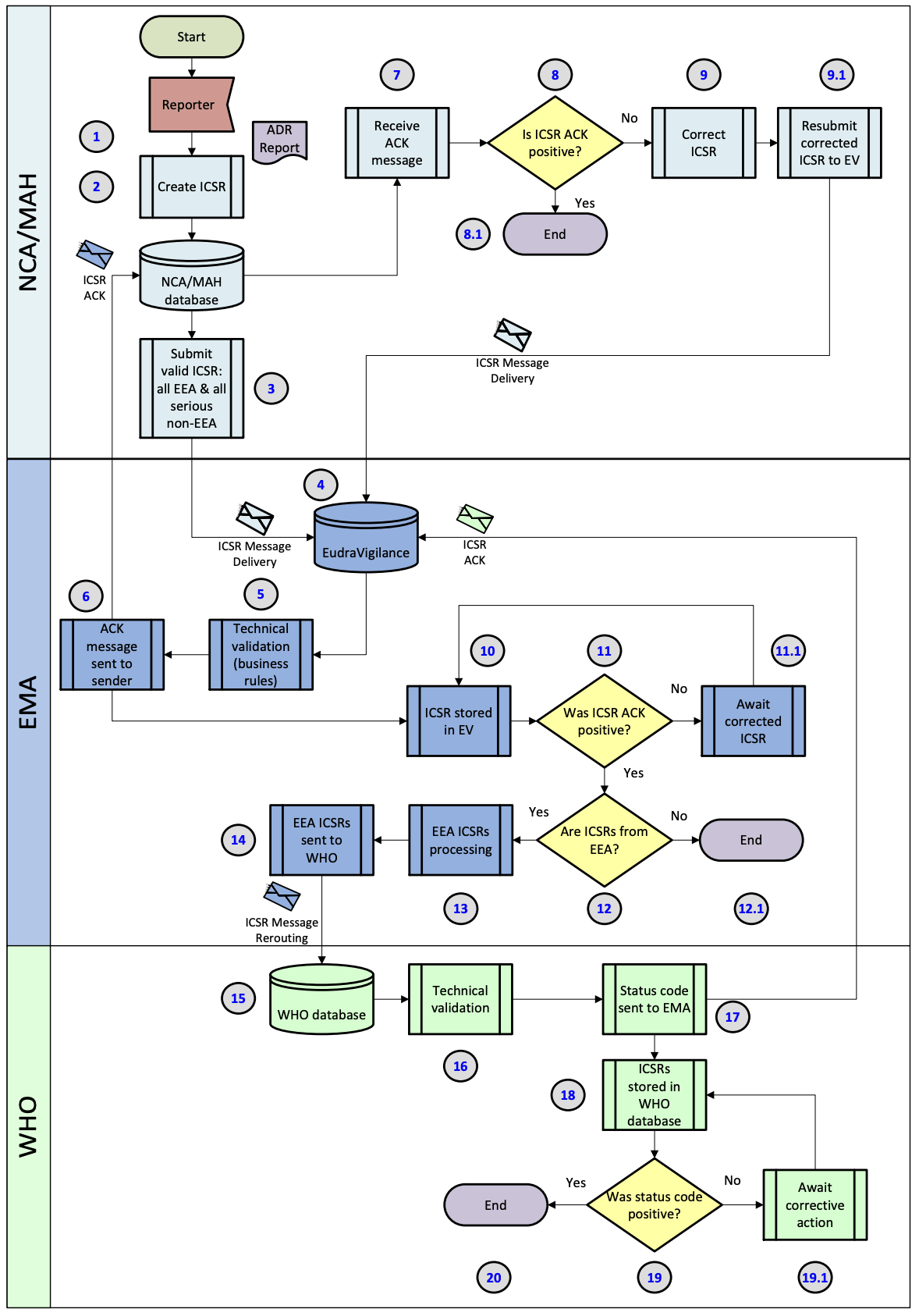
Figure VI.6.
Figure VI.6. Business process map – Submission of ICSRs to the World Health Organization (WHO)
Collaborating Centre for International Drug Monitoring. See steps description in Table VI.10.

Figure VI.6. Business process map – Submission of ICSRs to the World Health Organization (WHO)
Collaborating Centre for International Drug Monitoring. See steps description in Table VI.10.
